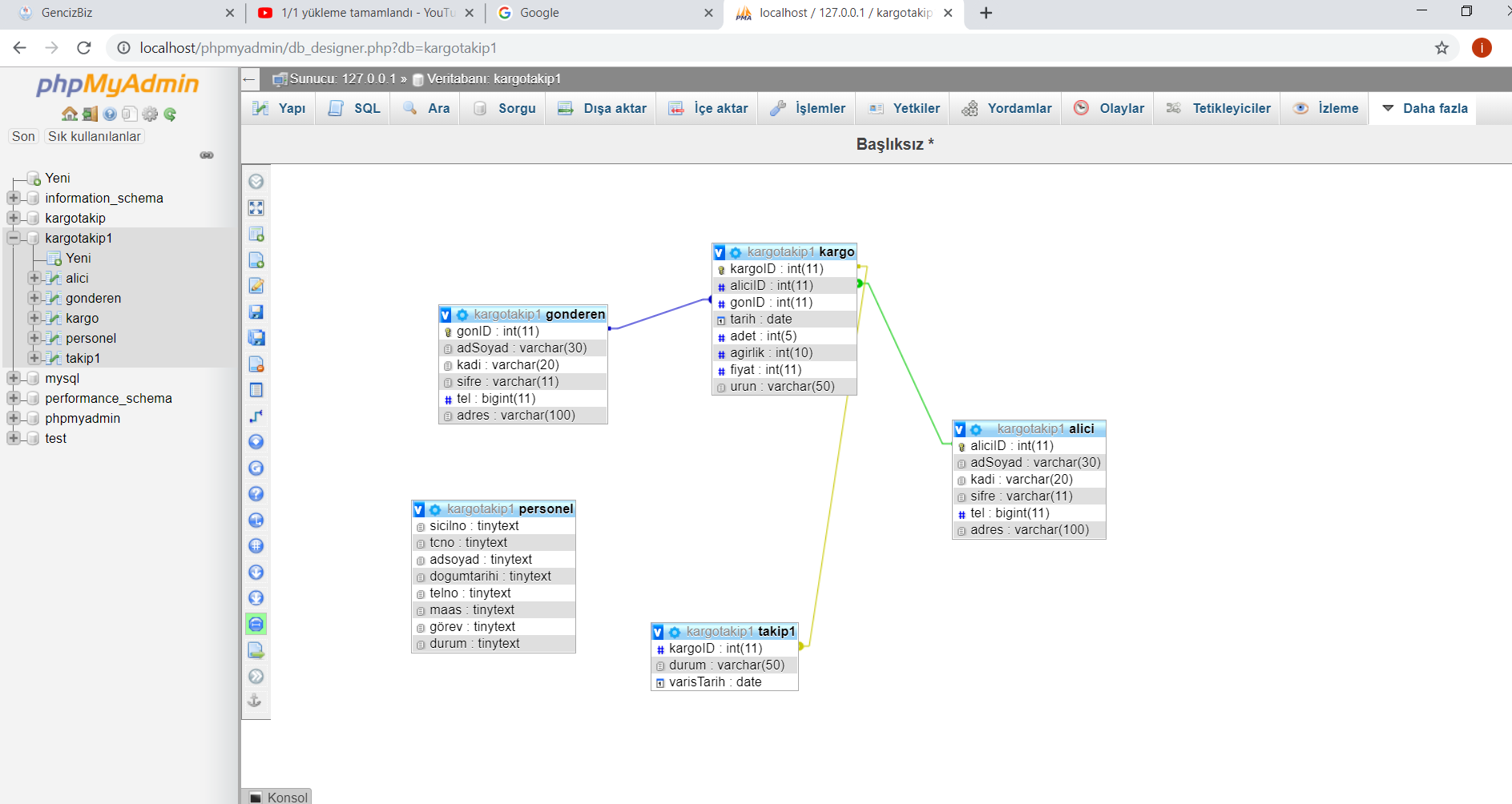
Veri Tabanı Yönetim Sistemleri Kargo Takip Otomasyonu

Veri Tabanı Uygulamaları 3696 Görüntülenme 0 Beğeni 09.06.2019 14:33
Detaylı Açıklama
Sayfa 1 / 1
İcat Bilgileri
  • Yükleyen İpek Berber
  • Görüntülenme 3696
  • Beğeni 0
  • Noter Onayı Var
  • Patent Var
  • Rekabet Tescili Evet
Ek Dosyayı İndir