BİLGİSAYAR AĞLARI FİNAL ÖDEVİ

Bilgisayar Ağları 2263 Görüntülenme 0 Beğeni 31.05.2019 15:07
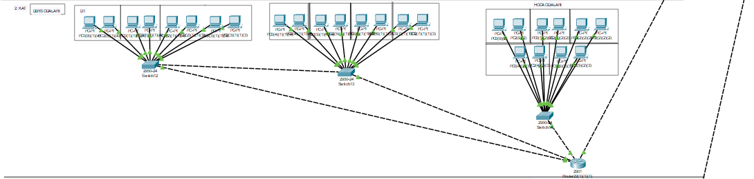
Detaylı Açıklama
Sayfa 1 / 1
İcat Bilgileri
  • Yükleyen Veli Taşkan
  • Görüntülenme 2263
  • Beğeni 0
  • Noter Onayı Var
  • Patent Var
  • Rekabet Tescili Evet
Ek Dosyayı İndir